How to use SongBloom to Make AI Music in ComfyUI
Table of Contents
1. Introduction
Looking for a Suno alternative you can run locally? In this tutorial, we’ll show you how to use SongBloom in ComfyUI to create AI music directly on your PC. SongBloom is becoming a strong Suno competitor, letting you take a reference audio track, add custom lyrics, and generate your own AI songs. The best part is that you don’t need a massive setup — it runs on GPUs with a minimum of 6GB VRAM, making AI music generation accessible to more creators. With ComfyUI’s workflow system, you can start making personalized tracks in just a few steps.
💡 Note: The official SongBloom code is still available, but the ComfyUI SongBloom node is no longer supported, so this workflow no longer functions inside ComfyUI. This guide explains how it previously worked for reference only.
2. System Requirements for SongBloom in ComfyUI
Before diving into AI music generation with SongBloom, make sure your system meets the basic hardware and software requirements. The good news is that this workflow does not require a high-end GPU — SongBloom can run locally on setups with a minimum of 6GB VRAM, making it accessible to many more creators than heavier AI models.
Requirement 1: ComfyUI Installed & Updated
To get started, you need ComfyUI installed locally or via cloud. For local Windows setup, follow this guide:
👉 How to Install ComfyUI Locally on Windows
Once installed, update ComfyUI to the latest version by opening the Manager tab in the interface and clicking Update ComfyUI. Keeping it up to date ensures compatibility with the latest workflows and features.
If you don’t have a GPU locally, consider running ComfyUI on RunPod with a network volume for persistent storage:
👉 How to Run ComfyUI on RunPod with Network Volume
Requirement 2: Download the SongBloom Model File
SongBloom only requires a single model file to work. Download it from the Hugging Face page and place it inside the correct ComfyUI directory:
| File Name | Hugging Face Download Page | File Directory |
|---|---|---|
| songbloom_full_150s_dpo.safetensors | 🤗 Download | ..\ComfyUI\models\checkpoints |
Requirement 3: Verify Folder Structure
Confirm that your folders and files look like this:
ts1📁 ComfyUI/ 2└── 📁 models/ 3 └── 📁 checkpoints/ 4 └── songbloom_full_150s_dpo.safetensors
Once the model file is in place, you’re ready to load the SongBloom workflow in ComfyUI, upload a reference audio track, add custom lyrics, and start generating your own AI music locally.
3. Download & Load the SongBloom Workflow
Now that your environment and model file are set, it’s time to load and configure the SongBloom workflow in ComfyUI. This setup ensures all components work together for high-quality AI music generation from reference audio and custom lyrics. Once configured, you’ll be ready to turn any input track into a personalized AI song.
Load the SongBloom Workflow JSON file
👉 Download the SongBloom workflow JSON file and drag it directly into your ComfyUI canvas.

This workflow comes fully pre-arranged with all necessary nodes and model references for smooth AI song generation, so you won’t need to build it manually.
Install Missing Nodes
If you see any red nodes in the workflow, it means some nodes are missing. To fix this:
-
Open the Manager tab in ComfyUI
-
Click Install Missing Custom Nodes
-
Restart ComfyUI
This should resolve all errors and ensure the workflow runs correctly.
4. Running the SongBloom Audio Generation Workflow
With the SongBloom workflow loaded and all components in place, it’s time to generate your first AI music track. This workflow will take a reference audio file and your custom lyrics to produce a new AI-generated song directly in ComfyUI.
Upload Your Reference Audio
Start by loading your chosen reference audio file into the workflow. We choose the following funky instrumental clip:
Important: SongBloom only grabs the first 10 seconds of the reference audio. If your track contains vocals, those will be copied directly into that first 10 seconds. For best results, we recommend using instrumental tracks to avoid unwanted vocal overlap.
Inputting Your Lyrics or Prompt
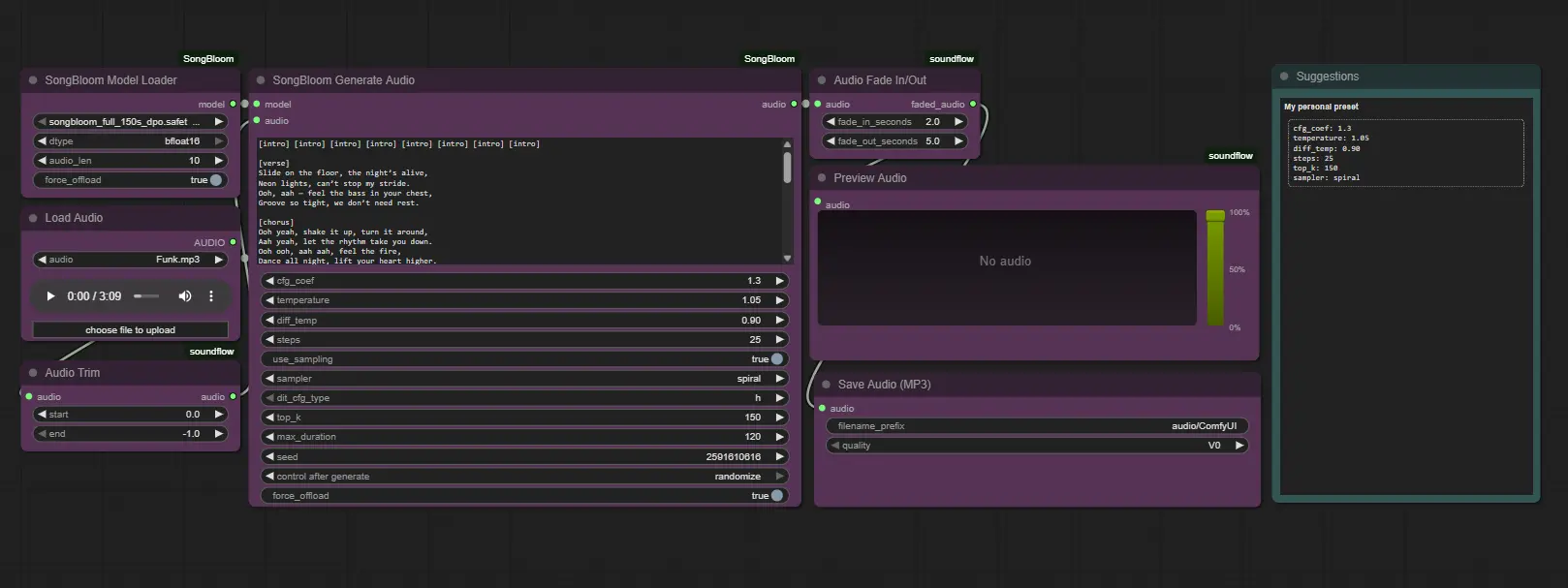
Next, input your lyrics or prompt into the SongBloom Generate Audio Node. SongBloom supports compatible tags to structure your song sections: [intro] [verse] [chorus] [bridge] [outro] [inst] [silence]
These tags tell SongBloom which part of the song to generate and allow you to control the structure of your AI-generated track. For example, you can repeat sections, insert instrumental breaks, or add silence where needed. Here’s an example based on a full song layout (made with ChatGPT):
ts1[intro] [intro] [intro] [intro] [intro] [intro] [intro] [intro] 2 3[verse] 4 5Slide on the floor, the night’s alive, 6 7Neon lights, can’t stop my stride. 8 9Ooh, aah — feel the bass in your chest, 10 11Groove so tight, we don’t need rest. 12 13[chorus] 14 15Ooh yeah, shake it up, turn it around, 16 17Aah yeah, let the rhythm take you down. 18 19Ooh ooh, aah aah, feel the fire, 20 21Dance all night, lift your heart higher. 22 23[inst] [chorus] [inst] [chorus] 24 25[verse] 26 27Hands in the air, we own the night, 28 29Funky love, yeah, the vibe’s so right. 30 31Ooh aah, can’t stop this flow, 32 33Groove it out, let the magic go. 34 35[chorus] 36 37Ooh yeah, shake it up, turn it around, 38 39Aah yeah, let the rhythm take you down. 40 41Ooh ooh, aah aah, feel the fire, 42 43Dance all night, lift your heart higher. 44 45[bridge] 46 47Ooh, aah, yeah-yeah, let it ride, 48 49Feel the beat, don’t try to hide. 50 51Hands up high, reach for the sky, 52 53Funky forever, you and I. 54 55[chorus] 56 57Ooh yeah, shake it up, turn it around, 58 59Aah yeah, let the rhythm take you down. 60 61Ooh ooh, aah aah, feel the fire, 62 63Dance all night, lift your heart higher. 64 65[outro] [outro] [outro] [outro] [outro] [outro] [outro] [outro]
SongBloom Generate Audio Node Parameters (Recommended Settings)
These are the key parameters for the SongBloom Generate Audio Node, with recommended values/personal preset. Most users only need to adjust the ones highlighted below for typical AI music generation.
| Parameter | Description | Recommended / Personal Preset | Notes |
|---|---|---|---|
| cfg_coef | Classifier-Free Guidance coefficient; controls adherence to your prompt | 1.3 | Higher → closer to prompt, lower → more creative/flexible |
| temperature | Randomness/creativity in generation | 1.05 | Higher → more varied, lower → more predictable |
| diff_temp | Temperature for internal diffusion steps | 0.90 | Similar to temperature; affects internal generation |
| steps | Number of diffusion steps | 25 | More → higher quality but slower; fewer → faster, noisier |
| sampler | Diffusion sampling method | spiral | Affects timing, texture, groove; spiral works well for general tracks |
| diff_cfg_type | Guidance type for diffusion process | h | Preset options for high guidance |
| top_k | Limits model to top K likely options | 150 | Higher → more variety, lower → more repetitive |
| max_duration | Maximum length of generated audio (seconds) | Example: 120 | Adjust based on desired song length. Max is 150 seconds |
| force_offload | Offloads computation differently | Default | Helps prevent crashes if GPU memory is low |
Once your reference audio, lyrics, and parameters are ready, click Run on the workflow. SongBloom will generate your AI music track automatically, using the first 10 seconds of your instrumental reference clip as the foundation. The result is a high-quality song shaped by your inputs.
Final Result
Once your reference audio, lyrics, and parameters are ready, click Run on the workflow. SongBloom will generate your AI music track automatically, using the first 10 seconds of your instrumental reference clip as the foundation. The result is a high-quality song shaped by your inputs. Here’s an example output in a funky style:
This render took around ~105 seconds on a RTX 4090 (24GB VRAM).
5. Conclusion
You’ve now seen how to use SongBloom in ComfyUI to generate AI music from a reference audio clip and your custom lyrics. While the results aren’t perfect yet, SongBloom provides an excellent local solution for creating AI-generated songs without relying on cloud services, and it works even on setups with a minimum of 6GB VRAM. By leveraging the first 10 seconds of your instrumental reference, you can produce unique tracks that capture the style and energy of your input.
Looking ahead, the developers are working on a feature that will allow you to also input a prompt to guide song generation, giving even more control over melody, style, and structure — something to look forward to for future AI music creation. For now, SongBloom remains a powerful Suno competitor, letting creators explore AI music, lyrics-based tracks, and reference audio-driven compositions entirely locally with ComfyUI.


